Fachkundige und individuelle Beratung ist für uns selbstverständlich - rufen Sie uns an!
Sie erreichen unsere Hotline werktags von 10:00 bis 18:00 Uhr unter der 07171 8712 0 (Samstags: 10:00 bis 12:00 Uhr). Außerhalb Deutschlands wählen Sie +49 7171 87120. Im Dialog finden wir die optimale Klanglösung für Sie und klären etwaige Fragen oder Schwierigkeiten. Das nuForum ist seit dem 19. Juli 2023 im read-only-Modus: Das Ende einer Ära: Das nuForum schließt
Sie erreichen unsere Hotline werktags von 10:00 bis 18:00 Uhr unter der 07171 8712 0 (Samstags: 10:00 bis 12:00 Uhr). Außerhalb Deutschlands wählen Sie +49 7171 87120. Im Dialog finden wir die optimale Klanglösung für Sie und klären etwaige Fragen oder Schwierigkeiten. Das nuForum ist seit dem 19. Juli 2023 im read-only-Modus: Das Ende einer Ära: Das nuForum schließt
Zuspieler für nuPro
-
Bozeman
Zuspieler für nuPro
nuTen Tag,
ich plane gerade ein nuPro-Setup. Angeschlossen werden auf jeden Fall ein Fernseher und ein OpenELEC-Rechner per USB.
Was ich noch über die nuPro wiedergeben möchte sind
- Blu Rays/DVDs
- CDs
- Radio (UKW)
- Bluetooth
Jetzt ist das Problem, dass die nuPro-Anschlüsse begrenzt sind und dass ich möglichst wenig Geräte hier rumstehen haben möchte. Könnt ihr mir da weiterhelfen? Kennt ihr Geräte, die möglichst viele von den geforderten Funktionen haben? Wahrscheinlich gibts nicht ein Gerät für alles, oder?
ich plane gerade ein nuPro-Setup. Angeschlossen werden auf jeden Fall ein Fernseher und ein OpenELEC-Rechner per USB.
Was ich noch über die nuPro wiedergeben möchte sind
- Blu Rays/DVDs
- CDs
- Radio (UKW)
- Bluetooth
Jetzt ist das Problem, dass die nuPro-Anschlüsse begrenzt sind und dass ich möglichst wenig Geräte hier rumstehen haben möchte. Könnt ihr mir da weiterhelfen? Kennt ihr Geräte, die möglichst viele von den geforderten Funktionen haben? Wahrscheinlich gibts nicht ein Gerät für alles, oder?
- aaof
- Star

- Beiträge: 13014
- Registriert: Fr 18. Jun 2010, 16:37
- Has thanked: 907 times
- Been thanked: 762 times
Re: Zuspieler für nuPro
Schau mal bei Teufel unter Rubrik: Elektronik. Die DecoderStation 6 kann schon einiges, wobei ihr Preis auch amtlich ist.
Hobby-Raum: nuBoxx B-70 | nuXinema preAV | Anti-Mode X2
Apollon 1ET400A MINI | Bluesound Node 130
WZ: Klipsch | Dali Fazon Sat | nuSub XW-900 | NAD T758 V3i (Dirac), PC: nuVero 50
Apollon 1ET400A MINI | Bluesound Node 130
WZ: Klipsch | Dali Fazon Sat | nuSub XW-900 | NAD T758 V3i (Dirac), PC: nuVero 50
- STM
- Star

- Beiträge: 776
- Registriert: So 30. Dez 2012, 23:21
- Wohnort: Linz
- Has thanked: 1 time
- Been thanked: 1 time
Re: Zuspieler für nuPro
Wenn schon ein HTPC da ist verstehe ich nicht warum man etwas anderes als diesen für alle Wiedergabezwecke verwenden sollte...
CD/DVD/BR gibt es in einem Laufwerk, UKW/DAB(+) kann man per PCIe oder USB anbinden.
BT ist unter openELEC bzw. Kodi wohl nicht so einfach mit Mehrkanal unter einen hut zu bringen, da kann eine kleine Empfängerbox Abhilfe schaffen.
CD/DVD/BR gibt es in einem Laufwerk, UKW/DAB(+) kann man per PCIe oder USB anbinden.
BT ist unter openELEC bzw. Kodi wohl nicht so einfach mit Mehrkanal unter einen hut zu bringen, da kann eine kleine Empfängerbox Abhilfe schaffen.
NV14 + ATM @ 2x XPR-1
"Andersdenkende sind oft ganz anders als wir denken." - Ernst Ferstl (*1955)
"Andersdenkende sind oft ganz anders als wir denken." - Ernst Ferstl (*1955)
- MGM
- Star

- Beiträge: 1338
- Registriert: Di 30. Okt 2012, 10:11
- Wohnort: In the middl of Franggn
- Has thanked: 1 time
- Been thanked: 3 times
Re: Zuspieler für nuPro
Da ich meine Eltern gerade zwei A-100 ins Wohnzimmer stellen möchte, interessiert mich das Thema ebenfalls!
Die Nupros sind per Toslink am Sat-Receiver angeschlossen und der kann darüber sogar die Lautstärke regeln. Super, nur eine Fernbedienung.
Jetzt benötigen meine nicht gerade technikaffinen Eltern aber noch mindestens Radio und CD... schön wäre Bluray, weil die eh normalerweise Audio CDs abspielen können.
Zu Hochpreisig soll es nicht sein und vernünftige Mittelklasse würde dicke reichen. BT/WLAN etc. sind gar nicht nötig.
Ich dachte das kann ja nicht so schwierig sein, aber meine bisherige Recherche hat mich leider eines Besseren belehrt.
Es gibt kaum CD/Bluray +UKW Kombinationen.
Wenn dann nur als Kompaktanlage mit Verstärkerteil... und selbst die haben quasi nie Stereopreouts. Zumindest habe ich bislang nichts gefunden.
Bliebe also nur eine "Kompaktanlage" per Spannungsreduzierer an den LS-Anschlüssen oder per Klinke/Chinch Kabel den Kopfhörer-Ausgang (wenn vorhanden + regelbar) zu verwenden.
Ein "stylisches" Küchenradio mit CD und Fernbedienung, über Kopfhörerbuchse?
Hat sonst jemand einen Tipp für einen Zuspieler, der ohne Umwege klappt und einfach zu bedienen ist?
Danke.
Die Nupros sind per Toslink am Sat-Receiver angeschlossen und der kann darüber sogar die Lautstärke regeln. Super, nur eine Fernbedienung.
Jetzt benötigen meine nicht gerade technikaffinen Eltern aber noch mindestens Radio und CD... schön wäre Bluray, weil die eh normalerweise Audio CDs abspielen können.
Zu Hochpreisig soll es nicht sein und vernünftige Mittelklasse würde dicke reichen. BT/WLAN etc. sind gar nicht nötig.
Ich dachte das kann ja nicht so schwierig sein, aber meine bisherige Recherche hat mich leider eines Besseren belehrt.
Es gibt kaum CD/Bluray +UKW Kombinationen.
Wenn dann nur als Kompaktanlage mit Verstärkerteil... und selbst die haben quasi nie Stereopreouts. Zumindest habe ich bislang nichts gefunden.
Bliebe also nur eine "Kompaktanlage" per Spannungsreduzierer an den LS-Anschlüssen oder per Klinke/Chinch Kabel den Kopfhörer-Ausgang (wenn vorhanden + regelbar) zu verwenden.
Ein "stylisches" Küchenradio mit CD und Fernbedienung, über Kopfhörerbuchse?
Hat sonst jemand einen Tipp für einen Zuspieler, der ohne Umwege klappt und einfach zu bedienen ist?
Danke.
7.4.2 Atmos, 5x Nv7, 2x Nv5, 4x Dali Phantom E-80, 2x AW17, Emotiva XMC-1, DIY Endstufen mit Anaview AMS1000-2600, Vu+Duo², Oled 55EG9A7V, Oppo BDT-101CI, ATV4K, HW55ES, 108" Draper Thor TabTension ReAct 3.0; PS4 Pro, Qled qe55qf6, NB 511, VSX-921
- nicolas_graeter
- Star

- Beiträge: 2521
- Registriert: Di 18. Aug 2015, 15:35
- Been thanked: 1 time
Re: Zuspieler für nuPro
"cocktailAudio" hat mit der X12 sicher eine sehr interessante Kompaktanlage incl. Musikdatenbank. Aber kostet halt 600€...
Gruß
Nicolas
Gruß
Nicolas
Stereo 2.0
- Rank
- Star

- Beiträge: 4417
- Registriert: Mo 30. Mai 2005, 02:23
- Has thanked: 4 times
- Been thanked: 48 times
Re: Zuspieler für nuPro
In den Hörraumen bei Nubert hat man sich größtenteils von herkömmlichen Wiedergabegeräten verabschiedet und verwendet dort fast nur noch "Sonos Connect" (für die Anbindung der "virtuellen CD's" auf Festplatte, sowie auch Streamingdienste, Webradio, ect. ...).nicolas_graeter hat geschrieben:"cocktailAudio" hat mit der X12 sicher eine sehr interessante Kompaktanlage incl. Musikdatenbank. Aber kostet halt 600€...
Gruß
Nicolas
IMHO die derzeit beste Alternative zu konventionellen Musik-Wiedergabegeräten und vom Bedienkomfort wirklich klasse.
Wenn man den Aufwand nicht scheut die CD's auf eine Festplatte mit Netzwerkfreigabe zu rippen macht es alle anderen Musikquellgeräte samt CD-Regal überflüssig (und der PC kann auch aus bleiben, sofern man eine Festplatte mit Netzwerkanschluss am Router einsteckt).
Auf den Bluray-Player kann man theoretisch auch verzichten, sofern man es schafft die Videos auf die Fesplatte zu konvertieren (um diese dann anschließend per WD-TV oder einen vergleichbaren videotauglichen Mediaplayer zu streamen).
Gruss Rank
- nicolas_graeter
- Star

- Beiträge: 2521
- Registriert: Di 18. Aug 2015, 15:35
- Been thanked: 1 time
Re: Zuspieler für nuPro
Zumindest für die Eltern von MGM spielt sicher auch die Bedienbarkeit am Gerät eine Rolle. Klassische "Streamer" benötigen halt noch Peripherie (Tablet, WLAN, NAS). Wenn Streamer, dann würde ich durchaus auch mal den
Connector 2 anschauen, der kann auch "High- Res"...
Gruß
Nicolas
Gruß
Nicolas
Stereo 2.0
-
Bozeman
Re: Zuspieler für nuPro
Naja, was Sonos kann, ginge auch mit (m)einem OpenELEC-Rechner. Hier habe ich auch den Vorteil, dass ich meine lokal gespeicherte Musik unabhängig vom WLAN/Internet laufen lassen.
Mir gehts mehr um UKW, Bluetooth und die runden physischen Datenträger. Hier ist finde ich entsprechende Geräte doch komfortabler als einen Rechner.
Mir gehts mehr um UKW, Bluetooth und die runden physischen Datenträger. Hier ist finde ich entsprechende Geräte doch komfortabler als einen Rechner.
- joe.i.m
- Star

- Beiträge: 10886
- Registriert: Do 23. Dez 2010, 15:03
- Wohnort: Ludwigsburg - Ein Preuße, der wo bei die Schwaben lebt
- Has thanked: 148 times
- Been thanked: 247 times
Re: Zuspieler für nuPro
Der einzige der mir einfällt wäre der Marantz M-CR611 Melody Media.MGM hat geschrieben:...
Wenn dann nur als Kompaktanlage mit Verstärkerteil... und selbst die haben quasi nie Stereopreouts. Zumindest habe ich bislang nichts gefunden.
...
Der hat einen Audio-Out, welcher umgeschaltet werden kann zwischen Variabel und Fix. Bei Variabel soll der Ausgang mit der Fernsteuerung geregelt werden können.
Ist allerdings kein Billigheimer, soweit ich die Preise im Kopf hab 700 Euro. Und Der kann wohl auch als Netzwerkplayer dienen. dementsprechend sind die Bedienmöglichkeiten schon etwas komplexer.
Gruß joe
Die Welt ist eine Scheibe und voller Musik.
Dreher: Dual CS-1219/1218/621/606/601/510/481-Technics SL-Q2/Q202/QX200-Yamaha P500-ClearaudioNanoV2/AikidoPhono1- YamahaCDX397MK2-NADc165bee-vincentSP-997-nuvero10
PC: ProdigyHD2-PreboxSE-nupro10
Dreher: Dual CS-1219/1218/621/606/601/510/481-Technics SL-Q2/Q202/QX200-Yamaha P500-ClearaudioNanoV2/AikidoPhono1- YamahaCDX397MK2-NADc165bee-vincentSP-997-nuvero10
PC: ProdigyHD2-PreboxSE-nupro10
- Kardamon
- Star

- Beiträge: 1643
- Registriert: Sa 4. Feb 2012, 10:18
- Wohnort: Wien
- Has thanked: 45 times
- Been thanked: 129 times
Re: Zuspieler für nuPro
Der Caruso Blu von T+A kann all dies, leider zuviel, denn er hat auch gleich Verstärker und Lautsprecher eingebaut.
Der K2 Blu von T+A kann all dies, jedoch hat er auch Endstufen mit eingebaut. Und liegt in einer abgehobenen Preisklasse.
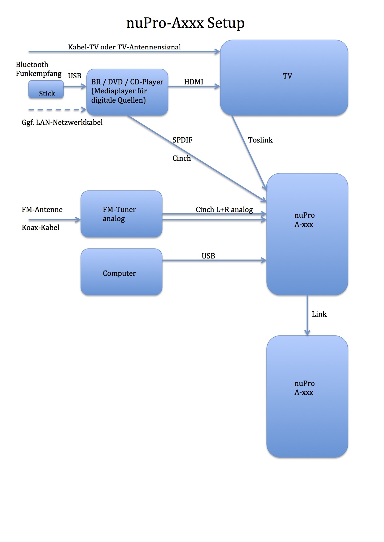
1.
Ein BluRay-Player spielt BR, DVD und CD, und gibt dies per HDMI an den TV weiter.
Der TV wird digital (SPDIF) an die nuPro angeschlossen. In den allermeisten Fällen optisch per Toslink, in manchen Fällen digital elektrisch per Cinch (SPDIF koax).
Bei Existenz eines USB-Eingangs am BluRay-Player könnte doch ein Bluetooth USB-Stick als Funkempfänger an den BluRay-Player angeschlossen werden???
Damit wäre auch diese Quelle abgedeckt.
Vorteil: Bis hier nur ein Quell-Gerät nötig, inkl. TV-Ton Wiedergabe nur ein Eingang an nuPro belegt.
zB Pioneer BDP-450 (hat nur Digitalausgänge, keine Analogwandler, solche sind bei Kombination mit nuPro unnötig)
Zusätzlich wäre folgendes möglich:
Der Pioneer BDP450 hat auch einen digitalen Audioausgang elektrisch, also Cinch (SPDIF koax) an die nuPro verbinden. Dadurch könnten reine Audiosignale (CD, Bluetooth) direkt an die nuPro ausgegeben werden ohne den TV einschalten zu müssen.
Somit wären die Digitaleingänge (SPDIF und Toslink) der nuPro für Film+TV-Ton-Wiedergabe, CD und Bluetooth belegt und nur ein Zuspielgerät benötigt.
2.
Ein FM-Tuner (Analog?) an den Analogeingang der nuPro.
3.
Computer per USB an die nuPro.
Das mit dem Bluetooth USB-Stick habe ich noch nicht probiert. Funktioniert das?
Änderung: Hier noch eine grafische Darstellung des Geräte-Setups:
Der K2 Blu von T+A kann all dies, jedoch hat er auch Endstufen mit eingebaut. Und liegt in einer abgehobenen Preisklasse.
1.
Ein BluRay-Player spielt BR, DVD und CD, und gibt dies per HDMI an den TV weiter.
Der TV wird digital (SPDIF) an die nuPro angeschlossen. In den allermeisten Fällen optisch per Toslink, in manchen Fällen digital elektrisch per Cinch (SPDIF koax).
Bei Existenz eines USB-Eingangs am BluRay-Player könnte doch ein Bluetooth USB-Stick als Funkempfänger an den BluRay-Player angeschlossen werden???
Damit wäre auch diese Quelle abgedeckt.
Vorteil: Bis hier nur ein Quell-Gerät nötig, inkl. TV-Ton Wiedergabe nur ein Eingang an nuPro belegt.
zB Pioneer BDP-450 (hat nur Digitalausgänge, keine Analogwandler, solche sind bei Kombination mit nuPro unnötig)
Zusätzlich wäre folgendes möglich:
Der Pioneer BDP450 hat auch einen digitalen Audioausgang elektrisch, also Cinch (SPDIF koax) an die nuPro verbinden. Dadurch könnten reine Audiosignale (CD, Bluetooth) direkt an die nuPro ausgegeben werden ohne den TV einschalten zu müssen.
Somit wären die Digitaleingänge (SPDIF und Toslink) der nuPro für Film+TV-Ton-Wiedergabe, CD und Bluetooth belegt und nur ein Zuspielgerät benötigt.
2.
Ein FM-Tuner (Analog?) an den Analogeingang der nuPro.
3.
Computer per USB an die nuPro.
Das mit dem Bluetooth USB-Stick habe ich noch nicht probiert. Funktioniert das?
Änderung: Hier noch eine grafische Darstellung des Geräte-Setups:
Gruß
Kardamon
Kardamon
